Never forget anything again
Stop juggling tabs. Import YouTube videos, TikToks, and documents directly into a visual workspace to guide the AI and draft validated content without breaking your flow.
👇 Watch the demo below to see it in action 👇
To secure the Lifetime Deal
You create content to share your expertise and build an audience. But most platforms? They make it way harder than it should be:
Which means...
Standard chat tools don't know your research. Without "grounding" the AI in your specific videos and notes, you get generic hallucinations instead of expert insights.
You create based on guesswork, not data. You hit publish without knowing if your hook works, only to watch your hard work get buried because the "content doesn't get any eyeballs".
Your research is scattered across bookmarks, screenshots, and notes. By the time you find that one video you wanted to reference, you’ve lost your train of thought and "writer's block" sets in.
"Transcribing video manually is tedious" and searching for trends takes ages. You end up being a file manager instead of a creator.
Virolo is built for creators who "want to create high performing content and save 100s of hours". Your ideas won't just get lost in a linear chat feed.
Virolo doesn’t just generate content. It organizes your chaos into viral ready content.
In just 3 steps, you can turn scattered research into validated viral content without the chaos.
Paste links from YouTube, Instagram, or TikTok, or upload docs and voice notes directly onto the canvas. You can finally stop juggling tabs and bring all your research into one calm space where you "just want to think".
Paste links from YouTube, Instagram, or TikTok, or upload docs and voice notes directly onto the canvas. You can finally stop juggling tabs and bring all your research into one calm space where you "just want to think".
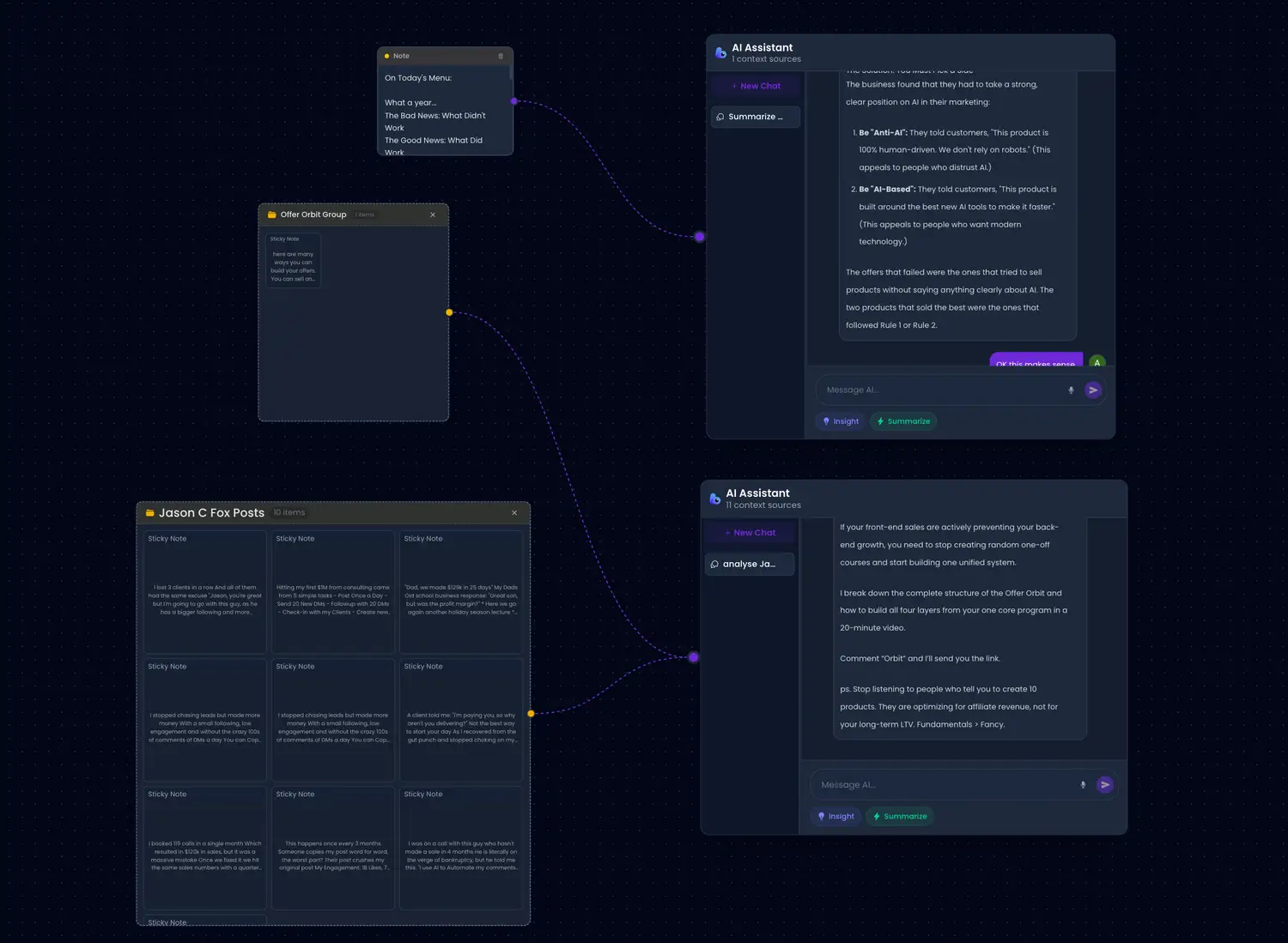
Drag and drop your assets to organize them, then connect specific videos or notes to the Chat Node. This lets you decide exactly "what the AI sees," ensuring it drafts scripts based on your specific research rather than hallucinating generic answers.
Drag and drop your assets to organize them, then connect specific videos or notes to the Chat Node. This lets you decide exactly "what the AI sees," ensuring it drafts scripts based on your specific research rather than hallucinating generic answers.
Before you hit record, check your content with the Viral Readiness Score. It analyzes your hook and structure against proven data, so you stop "guessing" and start publishing content that is actually ready to perform.
Before you hit record, check your content with the Viral Readiness Score. It analyzes your hook and structure against proven data, so you stop "guessing" and start publishing content that is actually ready to perform.
Stop getting stuck in linear chat threads that bury your best ideas. The Visual Canvas lets you drag, drop, and connect your research, notes, and scripts on an infinite whiteboard so you can see your whole project at a glance.
Stop getting stuck in linear chat threads that bury your best ideas. The Visual Canvas lets you drag, drop, and connect your research, notes, and scripts on an infinite whiteboard so you can see your whole project at a glance.
Stop Juggling Tabs and Bring All Your Research Into One Infinite Workspace Subheadline: Research usually means ten open tabs, three bookmark folders, and a messy Notes app. Virolo lets you pull YouTube videos, TikToks, Instagram Reels, and Website URLs onto a single canvas so you can see your entire project in one glance.
Stop Juggling Tabs and Bring All Your Research Into One Infinite Workspace Subheadline: Research usually means ten open tabs, three bookmark folders, and a messy Notes app. Virolo lets you pull YouTube videos, TikToks, Instagram Reels, and Website URLs onto a single canvas so you can see your entire project in one glance.
Great ideas usually happen when you aren't at your computer. The Mobile App lets you save voice notes, links, and images on your phone, and they instantly appear on your desktop canvas so you don't "forget when working."
Stop staring at a blank page wondering what to post. Import high-performing Reels or TikToks directly into Virolo, and let the AI break down exactly why they worked so you can apply the same winning formula to your own content.
Great ideas usually happen when you aren't at your computer. The Mobile App lets you save voice notes, links, and images on your phone, and they instantly appear on your desktop canvas so you don't "forget when working."
Standard AI only reads transcripts, missing half the story. Virolo’s vision capabilities actually "watch" the Reels, TikToks, and YouTube videos you upload, allowing you to ask specific questions about visual patterns, editing styles, and on-screen elements.
Fuse Different Media Types Together for Deeper Insights Subheadline: Most AI tools can only read one thing at a time. The Group Feature allows you to bundle a PDF report, a YouTube video, and an Instagram post into a single "context cluster," allowing you to ask the AI questions that require synthesizing all three sources at once.
Stop staring at a blank page wondering what to post. Import high-performing Reels or TikToks directly into Virolo, and let the AI break down exactly why they worked so you can apply the same winning formula to your own content.
Turn Your Best Prompts Into Reusable One-Click Buttons Subheadline: Rewriting the same complex instructions for every new script is "tedious" and prone to errors. The Custom Prompt feature lets you save your "super prompts" as permanent buttons inside the chat box, so you can trigger expert-level outputs instantly without typing a word
Tired of repeating your brand guidelines in every single prompt? Virolo remembers your projects, voice, and preferences across boards, acting like a dedicated team member that gets smarter the more you work with it.
Fuse Different Media Types Together for Deeper Insights Subheadline: Most AI tools can only read one thing at a time. The Group Feature allows you to bundle a PDF report, a YouTube video, and an Instagram post into a single "context cluster," allowing you to ask the AI questions that require synthesizing all three sources at once.
Turn Your Best Prompts Into Reusable One-Click Buttons Subheadline: Rewriting the same complex instructions for every new script is "tedious" and prone to errors. The Custom Prompt feature lets you save your "super prompts" as permanent buttons inside the chat box, so you can trigger expert-level outputs instantly without typing a word.
Get the power of an all-in-one visual AI workspace for just $X. You couldn’t even pay for one month of the transcription and AI subscriptions this replaces at that rate, let alone hire a research assistant. No "meter running". No juggling tabs. Just import, visualize, and go viral.
Stop drowning in browser tabs and lost research. Import your competitor research, articles, and video inspiration directly onto a visual canvas to map out your next deep-dive video. Use the "Group" feature to connect specific sources to the AI, ensuring your script is grounded in facts and structure, not hallucinations.
Eliminate the guesswork of "will this perform?" Use the Social Scraper to pull in trending formats instantly, then run your drafts through the Viral Readiness Score. You get objective feedback on your hook and pacing before you film, so you can publish with confidence instead of hoping the algorithm picks you up.
Managing content for multiple brands usually means "juggling multiple tools" and breaking focus. Use Virolo to centralize client assets: brand voice docs, past videos, and images in one Board. Quickly repurpose one long-form video into a week's worth of posts and scripts without switching context or losing the brand's tone.
Turn your long recordings into viral clips without the manual slog. Upload your Zoom links or voice notes directly to the canvas and use the AI to extract the most engaging moments. Visually organize these clips into shorts, tweets, and LinkedIn posts, transforming one recording session into a content engine.
Your knowledge is currently scattered across PDFs, Google Docs, and random notes. Bring it all into a single Visual Canvas to organize your curriculum spatially. Use the AI to "chat" with your own course materials to generate lesson scripts, worksheets, and marketing emails that sound exactly like you.
You don't have a team to bounce ideas off of, which often leads to "writer's block" and overthinking. Virolo acts as your creative partner. Capture ideas on the go with the mobile app and come back to a workspace that helps you think clearly, letting you maintain consistency without burning out from the "noise" of fragmented tools.
Real Use Cases. Real Results.
✅ Instant access
✅ No installation or download required
✅ Compatible with both Windows and Mac
✅ Access from your Website Browser
✅ Access from your Mobile App
✅ 30 Day Money Back Guarantee
Yes. Because Virolo doesn't rely on generic pre-trained templates. Instead, it uses your research to guide the output. Whether you are a video essayist, a TikTok educator, or a B2B consultant, you upload the content relevant to your niche (competitor videos, industry news, docs). The AI then uses that specific context to generate scripts and ideas that sound like an expert in your field, not a generic robot.
Most tools feel like guessing because they are "black boxes", you type a prompt and hope for the best. Virolo changes this with the Visual Canvas. You can see exactly what the AI is looking at because you physically connect your research nodes (videos, PDFs, notes) to the chat. You aren't guessing; you are directing. Plus, the Viral Readiness Score validates your script against data before you ever hit record.
We built Virolo specifically for creators who feel other tools are "too heavy" or "overkill". If you can use a whiteboard or sticky notes, you can use this. You simply drag, drop, and connect. There are no complex workflows to code. We also include a library of Board Templates so you can start with a proven structure instead of a blank screen.
Your Lifetime Deal is just a one-time payment. No hidden fees. No monthly bills. You get everything in the LTD list, forever.
We know that "not being able to try before buying" feels risky. That’s why we offer a risk-free guarantee (insert your specific refund policy details here, e.g., "30-day money-back guarantee"). We want you to feel safe experimenting, not trapped by a purchase.
For the research and writing phase, yes. Virolo handles what you currently do in bookmark folders, transcription apps, linear AI chats, and document editors. It consolidates research, transcription, brainstorming, and drafting into one "All-in-One Content Creation Hub," saving you from switching context constantly.
It's not magic; it's pattern recognition. Virolo analyzes your script’s hook, structure, and formatting against a database of high-performing content. It looks for specific elements that drive retention and engagement. It gives you clarity on "what's working and what's weak" so you can adjust your content to increase its chances of success before you publish.
No free trial. Since we're bootstrapped (no funding 😅)... This is how we do it. BUT... we give you a 30 day refund guarantee.
Yes! it can.
Yes!
nope. you get claude + chatgpt in here. You can cancel those subscriptions ❤️.
In the pipeline, 1.3V
Get the power of an all-in-one visual AI workspace for. You couldn’t even pay for one month of the transcription and AI subscriptions this replaces at that rate, let alone hire a research assistant. No "meter running". No juggling tabs. Just import, visualize, and go viral.
This Offer is available to the first 50 Founding Members of Virolo! Grab your spot now.





















